Skip to main content

Acceptance Tests Reference

To ensure a minimum quality bar, Airbyte runs all connectors against the same set of integration tests. Those tests ensure that each connector adheres to the Airbyte Specification and responds correctly to Airbyte commands when provided valid (or invalid) inputs.

Note: If you are looking for reference documentation for the deprecated first version of test suites, see Standard Tests (Legacy).

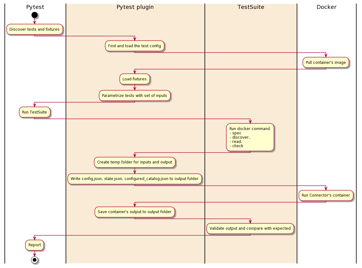
Architecture of standard tests

The Standard Test Suite runs its tests against the connector's Docker image. It takes as input the configuration file acceptance-tests-config.yml.

Standard test sequence diagram

The Standard Test Suite use pytest as a test runner and was built as pytest plugin connector-acceptance-test. This plugin adds a new configuration option —acceptance-test-config - it should points to the folder with acceptance-tests-config.yml.

Each test suite has a timeout and will fail if the limit is exceeded.

See all the test cases, their description, and inputs in Connector Acceptance Tests.

Setting up standard acceptance tests for your connector

Create acceptance-test-config.yml. In most cases, your connector already has this file in its root folder. Here is an example of the minimal acceptance-test-config.yml:

connector_image: airbyte/source-some-connector:dev
acceptance-tests:
spec:
tests:
- spec_path: "some_folder/spec.yaml"

Note: Not all types of tests work for all connectors, only configure the ones that make sense in your scenario. The spec and check test suites are universal for all sources and destinations, the other test suites are only applicable to sources, and the incremental test suite is only applicable if the source connector supports incremental syncs.

Build your connector image if needed.

Option A (Preferred): Building the docker image with airbyte-ci

This is the preferred method for building and testing connectors.

If you want to open source your connector we encourage you to use our airbyte-ci tool to build your connector. It will not use a Dockerfile but will build the connector image from our base image and use our internal build logic to build an image from your Python connector code.

Running airbyte-ci connectors --name source-<source-name> build will build your connector image. Once the command is done, you will find your connector image in your local docker host: airbyte/source-<source-name>:dev.

Option B: Building the docker image with a Dockerfile

If you don't want to rely on airbyte-ci to build your connector, you can build the docker image using your own Dockerfile. This method is not preferred, and is not supported for certified connectors.

Create a Dockerfile in the root of your connector directory. The Dockerfile should look something like this:


FROM airbyte/python-connector-base:1.1.0

COPY . ./airbyte/integration_code
RUN pip install ./airbyte/integration_code

# The entrypoint and default env vars are already set in the base image
# ENV AIRBYTE_ENTRYPOINT "python /airbyte/integration_code/main.py"
# ENTRYPOINT ["python", "/airbyte/integration_code/main.py"]

Please use this as an example. This is not optimized.

Build your image:

docker build . -t airbyte/source-example-python:dev

And test via one of the two following Options

Option 1 (Preferred): Run against the Airbyte CI test suite

Learn how to use and install airbyte-ci here. Once installed, airbyte-ci connectors test command will run unit, integration, and acceptance tests against your connector. Pass --name <your_connector_name> to test just one connector.

airbyte-ci connectors --name=<name-of-your-connector></name-of-your-connector> --use-remote-secrets=false test

Option 2 (Debugging): Run against the acceptance tests on your branch

This will run the acceptance test suite directly with pytest. Allowing you to set breakpoints and debug your connector locally.

The only pre-requisite is that you have Poetry installed.

Afterwards you do the following from the root of the airbyte repo:

cd airbyte-integrations/bases/connector-acceptance-test/
poetry install
poetry run pytest -p connector_acceptance_test.plugin --acceptance-test-config=../../connectors/<your-connector> --pdb

See other useful pytest options here See a more comprehensive guide in our README here

Dynamically managing inputs & resources used in standard tests

Since the inputs to standard tests are often static, the file-based runner is sufficient for most connectors. However, in some cases, you may need to run pre or post hooks to dynamically create or destroy resources for use in standard tests. For example, if we need to spin up a Redshift cluster to use in the test then tear it down afterwards, we need the ability to run code before and after the tests, as well as customize the Redshift cluster URL we pass to the standard tests. If you have need for this use case, please reach out to us via Github or Slack. We currently support it for Java & Python, and other languages can be made available upon request.

Python

Create pytest yield-fixture with your custom setup/teardown code and place it in integration_tests/acceptance.py, Example of fixture that starts a docker container before tests and stops before exit:

@pytest.fixture(scope="session", autouse=True)
def connector_setup():
""" This fixture is a placeholder for external resources that acceptance test might require.
"""
client = docker.from_env()
container = client.containers.run("your/docker-image", detach=True)
yield
container.stop()

These tests are configurable via acceptance-test-config.yml. Each test has a number of inputs, you can provide multiple sets of inputs which will cause the same to run multiple times - one for each set of inputs.

Example of acceptance-test-config.yml:

connector_image: string # Docker image to test, for example 'airbyte/source-pokeapi:0.1.0'
base_path: string # Base path for all relative paths, optional, default - ./
custom_environment_variables:
foo: bar
acceptance_tests: # Tests configuration
spec: # list of the test inputs
bypass_reason: "Explain why you skipped this test"
connection: # list of the test inputs
tests:
- config_path: string # set #1 of inputs
status: string
- config_path: string # set #2 of inputs
status: string
# discovery: # skip this test
incremental:
bypass_reason: "Incremental sync are not supported on this connector"

Test Spec

Verify that a spec operation issued to the connector returns a valid connector specification. Additional tests are validating the backward compatibility of the current specification compared to the specification of the previous connector version. If no previous connector version is found (by default the test looks for a docker image with the same name but with the latest tag), this test is skipped. These backward compatibility tests can be bypassed by changing the value of the backward_compatibility_tests_config.disable_for_version input in acceptance-test-config.yml (see below). One more test validates the specification against containing exposed secrets. This means fields that potentially could hold a secret value should be explicitly marked with "airbyte_secret": true. If an input field like api_key / password / client_secret / etc. is exposed, the test will fail.

InputTypeDefaultNote
spec_pathstringsecrets/spec.jsonPath to a YAML or JSON file representing the spec expected to be output by this connector
backward_compatibility_tests_config.previous_connector_versionstringlatestPrevious connector version to use for backward compatibility tests (expects a version following semantic versioning).
backward_compatibility_tests_config.disable_for_versionstringNoneDisable the backward compatibility test for a specific version (expects a version following semantic versioning).
timeout_secondsint10Test execution timeout in seconds

Test Connection

Verify that a check operation issued to the connector with the input config file returns a successful response.

InputTypeDefaultNote
config_pathstringsecrets/config.jsonPath to a JSON object representing a valid connector configuration
statussucceed failed exceptionIndicate if connection check should succeed with provided config
timeout_secondsint30Test execution timeout in seconds

Test Discovery

Verifies when a discover operation is run on the connector using the given config file, a valid catalog is produced by the connector. Additional tests are validating the backward compatibility of the discovered catalog compared to the catalog of the previous connector version. If no previous connector version is found (by default the test looks for a docker image with the same name but with the latest tag), this test is skipped. These backward compatibility tests can be bypassed by changing the value of the backward_compatibility_tests_config.disable_for_version input in acceptance-test-config.yml (see below).

InputTypeDefaultNote
config_pathstringsecrets/config.jsonPath to a JSON object representing a valid connector configuration
configured_catalog_pathstringintegration_tests/configured_catalog.jsonPath to configured catalog
timeout_secondsint30Test execution timeout in seconds
backward_compatibility_tests_config.previous_connector_versionstringlatestPrevious connector version to use for backward compatibility tests (expects a version following semantic versioning).
backward_compatibility_tests_config.disable_for_versionstringNoneDisable the backward compatibility test for a specific version (expects a version following semantic versioning).

Test Basic Read

Configuring all streams in the input catalog to full refresh mode verifies that a read operation produces some RECORD messages. Each stream should have some data, if you can't guarantee this for particular streams - add them to the empty_streams list. Set validate_data_points=True if possible. This validation is going to be enabled by default and won't be configurable in future releases.

InputTypeDefaultNote
config_pathstringsecrets/config.jsonPath to a JSON object representing a valid connector configuration
configured_catalog_pathstringintegration_tests/configured_catalog.jsonPath to configured catalog
empty_streamsarray of objects[]List of streams that might be empty with a bypass_reason
empty_streams[0].namestringName of the empty stream
empty_streams[0].bypass_reasonstringNoneReason why this stream is empty
ignored_fields[stream][0].namestringName of the ignored field
ignored_fields[stream][0].bypass_reasonstringNoneReason why this field is ignored
validate_schemabooleanTrueVerify that structure and types of records matches the schema from discovery command
fail_on_extra_columnsbooleanTrueFail schema validation if undeclared columns are found in records. Only relevant when validate_schema=True
validate_data_pointsbooleanFalseValidate that all fields in all streams contained at least one data point
timeout_secondsint5*60Test execution timeout in seconds
expect_trace_message_on_failurebooleanTrueEnsure that a trace message is emitted when the connector crashes
expect_recordsobjectNoneCompare produced records with expected records, see details below
expect_records.pathstringFile with expected records
expect_records.bypass_reasonstringExplain why this test is bypassed
expect_records.extra_fieldsbooleanFalseAllow output records to have other fields i.e: expected records are a subset
expect_records.exact_orderbooleanFalseEnsure that records produced in exact same order
expect_records.extra_recordsbooleanTrueAllow connector to produce extra records, but still enforce all records from the expected file to be produced

expect_records is a nested configuration, if omitted - the part of the test responsible for record matching will be skipped. Due to the fact that we can't identify records without primary keys, only the following flag combinations are supported:

extra_fieldsexact_orderextra_records
xx
xx
x
x

Schema format checking

If some field has format attribute specified on its catalog json schema, Connector Acceptance Testing framework performs checking against format. It support checking of all builtin jsonschema formats for draft 7 specification: email, hostnames, ip addresses, time, date and date-time formats.

Note: For date-time we are not checking against compliance against ISO8601 (and RFC3339 as subset of it). Since we are using specified format to set database column type on db normalization stage, value should be compliant to bigquery timestamp and SQL "timestamp with timezone" formats.

Example of expected_records.jsonl:

In general, the expected_records.jsonl should contain the subset of output of the records of particular stream you need to test. The required fields are: stream, data, emitted_at

{"stream": "my_stream", "data": {"field_1": "value0", "field_2": "value0", "field_3": null, "field_4": {"is_true": true}, "field_5": 123}, "emitted_at": 1626172757000}
{"stream": "my_stream", "data": {"field_1": "value1", "field_2": "value1", "field_3": null, "field_4": {"is_true": false}, "field_5": 456}, "emitted_at": 1626172757000}
{"stream": "my_stream", "data": {"field_1": "value2", "field_2": "value2", "field_3": null, "field_4": {"is_true": true}, "field_5": 678}, "emitted_at": 1626172757000}
{"stream": "my_stream", "data": {"field_1": "value3", "field_2": "value3", "field_3": null, "field_4": {"is_true": false}, "field_5": 91011}, "emitted_at": 1626172757000}

Test Full Refresh sync

TestSequentialReads

This test performs two read operations on all streams which support full refresh syncs. It then verifies that the RECORD messages output from both were identical or the former is a strict subset of the latter.

InputTypeDefaultNote
config_pathstringsecrets/config.jsonPath to a JSON object representing a valid connector configuration
configured_catalog_pathstringintegration_tests/configured_catalog.jsonPath to configured catalog
timeout_secondsint20*60Test execution timeout in seconds
ignored_fieldsdictNoneFor each stream, list of fields path ignoring in sequential reads test
ignored_fields[stream][0].namestringName of the ignored field
ignored_fields[stream][0].bypass_reasonstringNoneReason why this field is ignored

Test Incremental sync

TestTwoSequentialReads

This test verifies that all streams in the input catalog which support incremental sync can do so correctly. It does this by running two read operations: the first takes the configured catalog and config provided to this test as input. It then verifies that the sync produced a non-zero number of RECORD and STATE messages. The second read takes the same catalog and config used in the first test, plus the last STATE message output by the first read operation as the input state file. It verifies that either no records are produced (since we read all records in the first sync) or all records that produced have cursor value greater or equal to cursor value from STATE message. This test is performed only for streams that support incremental. Streams that do not support incremental sync are ignored. If no streams in the input catalog support incremental sync, this test is skipped.

InputTypeDefaultNote
config_pathstringsecrets/config.jsonPath to a JSON object representing a valid connector configuration
configured_catalog_pathstringintegration_tests/configured_catalog.jsonPath to configured catalog
timeout_secondsint20*60Test execution timeout in seconds

TestReadSequentialSlices

This test offers more comprehensive verification that all streams in the input catalog which support incremental syncs perform the sync correctly. It does so in two phases. The first phase uses the configured catalog and config provided to this test as input to make a request to the partner API and assemble the complete set of messages to be synced. It then verifies that the sync produced a non-zero number of RECORD and STATE messages. This set of messages is partitioned into batches of a STATE message followed by zero or more RECORD messages. For each batch of messages, the initial STATE message is used as input for a read operation to get records with respect to the cursor. The test then verifies that all of the RECORDS retrieved have a cursor value greater or equal to the cursor from the current STATE message. This test is performed only for streams that support incremental. Streams that do not support incremental sync are ignored. If no streams in the input catalog support incremental sync, this test is skipped.

InputTypeDefaultNote
config_pathstringsecrets/config.jsonPath to a JSON object representing a valid connector configuration
configured_catalog_pathstringintegration_tests/configured_catalog.jsonPath to configured catalog
timeout_secondsint20*60Test execution timeout in seconds
skip_comprehensive_incremental_testsboolfalseFor non-GA and in-development connectors, control whether the more comprehensive incremental tests will be skipped

Note that this test samples a fraction of stream slices across an incremental sync in order to reduce test duration and avoid spamming partner APIs

TestStateWithAbnormallyLargeValues

This test verifies that sync produces no records when run with the STATE with abnormally large values

InputTypeDefaultNote
config_pathstringsecrets/config.jsonPath to a JSON object representing a valid connector configuration
configured_catalog_pathstringintegration_tests/configured_catalog.jsonPath to configured catalog
future_state_pathstringNonePath to the state file with abnormally large cursor values
timeout_secondsint20*60Test execution timeout in seconds
bypass_reasonstringNoneExplain why this test is bypassed

Strictness level

To enforce maximal coverage of acceptances tests we expose a test_strictness_level field at the root of the acceptance-test-config.yml configuration. The default test_strictness_level is low, but for generally available connectors it is expected to be eventually set to high.

Note: For now, the strictness level can only be applied for sources, not for destination connectors

Test enforcements in high test strictness level

All acceptance tests are declared, a bypass_reason is filled if a test can't run

In high test strictness level we expect all acceptance tests to be declared:

  • spec
  • connection
  • discovery
  • basic_read
  • full_refresh
  • incremental

If a test can't be run for a valid technical or organizational reason a bypass_reason can be declared to skip this test. E.G. source-pokeapi does not support incremental syncs, we can skip this test when test_strictness_level is high by setting a bypass_reason under incremental.

connector_image: "airbyte/source-pokeapi"
test_strictness_level: high
acceptance_tests:
spec:
tests:
- spec_path: "source_pokeapi/spec.json"
connection:
tests:
- config_path: "integration_tests/config.json"
status: "succeed"
discovery:
tests:
- config_path: "integration_tests/config.json"
basic_read:
tests:
- config_path: "integration_tests/config.json"
full_refresh:
tests:
- config_path: "integration_tests/config.json"
configured_catalog_path: "integration_tests/configured_catalog.json"
incremental:
bypass_reason: "Incremental syncs are not supported on this connector."

Basic read: no empty streams are allowed without a bypass_reason

In high test strictness level we expect that all streams declared in empty-streams to have a bypass_reason filled in.

E.G. Two streams from source-recharge can't be seeded with test data, they are declared as empty_stream we an explicit bypass reason.

connector_image: airbyte/source-recharge:dev
test_strictness_level: high
acceptance_tests:
basic_read:
tests:
- config_path: secrets/config.json
empty_streams:
- name: collections
bypass_reason: "This stream can't be seeded in our sandbox account"
- name: discounts
bypass_reason: "This stream can't be seeded in our sandbox account"
timeout_seconds: 1200

Basic read: expect_records must be set

In high test strictness level we expect the expect_records subtest to be set. If you can't create an expected_records.jsonl with all the existing stream you need to declare the missing streams in the empty_streams section. If you can't get an expected_records.jsonl file at all, you must fill in a bypass_reason.

Basic read: no configured_catalog_path can be set

In high test strictness level we want to run the basic_read test on a configured catalog created from the discovered catalog from which we remove declared empty streams. Declaring configured_catalog_path in the test configuration is not allowed.

connector_image: airbyte/source-recharge:dev
test_strictness_level: high
acceptance_tests:
basic_read:
tests:
- config_path: secrets/config.json
empty_streams:
- name: collections
bypass_reason: "This stream can't be seeded in our sandbox account"
- name: discounts
bypass_reason: "This stream can't be seeded in our sandbox account"
timeout_seconds: 1200

Incremental: future_state must be set

In high test strictness level we expect the future_state configuration to be set. The future state JSON file (usually abnormal_states.json) must contain one state for each stream declared in the configured catalog. missing_streams can be set to ignore a subset of the streams with a valid bypass reason. E.G:

test_strictness_level: high
connector_image: airbyte/source-my-connector:dev
acceptance_tests:
...
incremental:
tests:
- config_path: secrets/config.json
configured_catalog_path: integration_tests/configured_catalog.json
...
future_state:
future_state_path: integration_tests/abnormal_state.json
missing_streams:
- name: my_missing_stream
bypass_reason: "Please fill a good reason"

Caching

We cache discovered catalogs by default for performance and reuse the same discovered catalog through all tests. You can disable this behavior by setting cached_discovered_catalog: False at the root of the configuration.

Breaking Changes and Backwards Compatibility

Breaking changes are modifications that make previous versions of the connector incompatible, requiring a major version bump. Here are the various types of changes that we consider breaking:

  1. Changes to Stream Schema

    • Removing a Field: If a field is removed from the stream's schema, it's a breaking change. Clients expecting the field may fail when it's absent.
    • Changing Field Type: If the data type of a field is changed, it could break clients expecting the original type. For instance, changing a field from string to integer would be a breaking change.
    • Renaming a Field: If a field is renamed, it can break existing clients that expect the field by its original name.
  2. Changes to Stream Behaviour

    • Changing the Cursor: Changing the cursor field for incremental streams can cause data discrepancies or synchronization issues. Therefore, it's considered a breaking change.
    • Renaming a Stream: If a stream is renamed, it could cause failures for clients expecting the stream with its original name. Hence, this is a breaking change.
    • Changing Sync Mechanism: If a stream's sync mechanism changes, such as switching from full refresh sync to incremental sync (or vice versa), it's a breaking change. Existing workflows may fail or behave unexpectedly due to this change.
  3. Changes to Configuration Options

    • Removing or Renaming Options: If configuration options are removed or renamed, it could break clients using those options, hence, is considered a breaking change.
    • Changing Default Values or Behaviours: Altering default values or behaviours of configuration options can break existing clients that rely on previous defaults.
  4. Changes to Authentication Mechanism

    • Any change to the connector's authentication mechanism that isn't backwards compatible is a breaking change. For example, switching from API key authentication to OAuth without supporting both is a breaking change.
  5. Changes to Error Handling

    • Altering the way errors are handled can be a breaking change. For example, if a certain type of error was previously ignored and now causes the connector to fail, it could break user's existing workflows.
  6. Changes That Require User Intervention

    • If a change requires user intervention, such as manually updating settings or reconfiguring workflows, it would be considered a breaking change.

Please note that this is an exhaustive but not an exclusive list. Other changes could be considered breaking if they disrupt the functionality of the connector or alter user expectations in a significant way.

Additional Checks

While not necessarily related to Connector Acceptance Testing, Airbyte employs a number of additional checks which run on connector Pull Requests which check the following items:

Strictness Level

Generally Available Connectors must enable high-strictness testing for the Connector Acceptance Test suite. This ensures that these connectors have implemented the most robust collection of tests.

Allowed Hosts

GA and Beta connectors are required to provide an entry for Allowed Hosts in the metadata.yaml for the connector. You can provide:

A list of static hostnames or IP addresses. Wildcards are valid.

data:
# ...
allowedHosts:
hosts:
- "api.github.com"
- "*.hubspot.com"

A list of dynamic hostnames or IP addresses which reference values from the connector's configuration. The variable names need to match the connector's config exactly. In this example, subdomain is a required option defined by the connector's SPEC response. It is also possible to refrence sub-fields with dot-notation, e.g. networking_options.tunnel_host.

data:
# ...
allowedHosts:
hosts:
- "${subdomain}.vendor.com"
- "${networking_options.tunnel_host}"

or prevent network access for this connector entirely

data:
# ...
allowedHosts:
hosts: []

Custom environment variable

The connector under tests can be run with custom environment variables:

connector_image: "airbyte/source-pokeapi"
custom_environment_variables:
my_custom_environment_variable: value